Режим Схема ЭП

Главное меню => Настройки => Cхема ЭП

Режим предназначен для настройки уровней ЭП.

По кнопке Создать откроется окно создания новой схемы уровней ЭП.

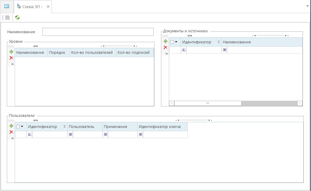
В верхней части окна необходимо ввести наименование Схемы ЭП.
В таблице Уровни создается набор доступных уровней: Уровень 1, Уровень2, Уровень 3 и т.д. по кнопке Добавить.

Далее необходимо добавить пользователей в таблице Пользователи для каждого созданного уровня.

В таблице Документы и источники определяем для какого документа будет применена данная Схема ЭП.

Сохраняем внесенные изменения с помощью панели инструментов по кнопке Сохранить.