События-таймер
События-таймеры моделируют таймауты и процессы, регулярно происходящие во времени. Чаще всего используются для запуска процесса или отдельных этапов процесса по таймеру в определённый момент времени или циклично по расписанию.
Стартовое событие-таймер
Стартовое событие-таймер предназначено для запуска процесса с определенной цикличностью по установленному расписанию. Позволяет автоматически выбирать из базы данных документы, подходящие под заданные условия и автоматически ставить их на маршрут в определенное время.
При выделении элемента Стартовое событие-таймер на схеме внизу окна редактирования становятся доступны его параметры, сгруппированные по вкладкам.
Вкладка Свойства содержит основные параметры:
- Наименование – наименование объекта.
- Описание – текстовый комментарий с дополнительной информацией. Выводится в виде подсказки при наведении курсора мыши на объект.
- Код – системный код объекта, присваивается программой и недоступен для редактирования. Используется программой для идентификации объекта маршрута.
Вкладка Таймер содержит свойства:
- Расписание – временной интервал и цикл запуска события. Расписание задается в специальном окне, которое открывается нажатием кнопки в правой части поля (см. ниже).
- Событие – программный модуль, позволяющий получить список документов, которые необходимо поставить на маршрут, по каким-либо условиям. Выбирается из справочника Событие (старт маршрута) (подробнее в разделе Событие (старт маршрута)).
- Статус – статус, который присваивается исходящему потоку управления при старте процесса. Выбирается из справочника «Статусы этапов обработки» (подробнее в разделе Статусы этапов обработки документов).
При входе в режим настройки расписания по кнопке открывается окно планировщика, в котором указывается периодичность запуска стартового события.
Промежуточное событие-таймер
Промежуточное событие-таймер предназначено для приостановки хода процесса до определенного времени либо для задания определённой цикличности выполнения некоторого действия. Промежуточные события-таймеры бывают независимыми, граничными прерывающими и граничными непрерывающими.
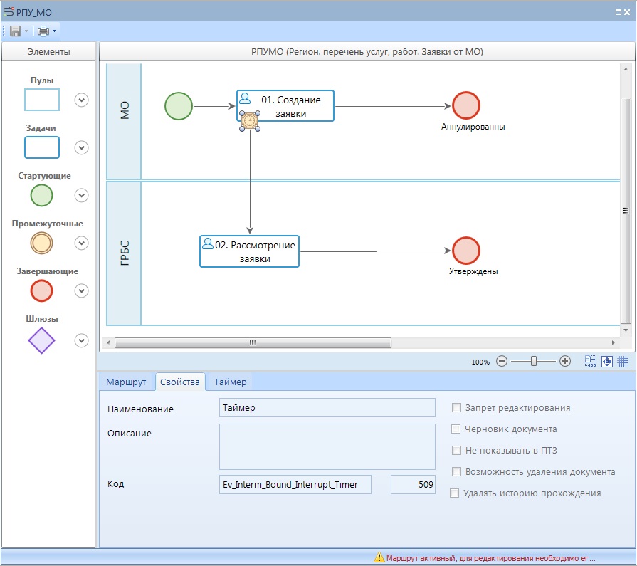
При выделении на схеме элемента «Промежуточное событие таймер» внизу окна редактирования становятся доступны его параметры, сгруппированные по вкладкам.
Вкладка Свойства содержит основные параметры:
- Наименование – наименование объекта.
- Описание – текстовый комментарий с дополнительной информацией. Выводится в виде подсказки при наведении курсора мыши на объект.
- Код – системный код объекта, присваивается программой и недоступен для редактирования. Используется программой для идентификации объекта маршрута.
Вкладка Таймер содержит свойства:
- Тип таймера – может принимать два значения: Задержка или По расписанию.
- Задержка – активно для типа Задержка, указывается в днях, часах и минутах. Фактически останавливает ход выполнения процесса (маршрута) на указанный срок.
- Расписание – активно для типа «По расписанию». Устанавливает расписание (периодичность), в соответствии с которым инициируется исходящий из данного события поток. Порядок настройки расписания аналогичен описанному выше для объекта «Стартовое событие-таймер».