Пулы

В группу объектов Пулы входит один объект Пул, который служит для визуального разграничения зон ответственности на схеме маршрута.

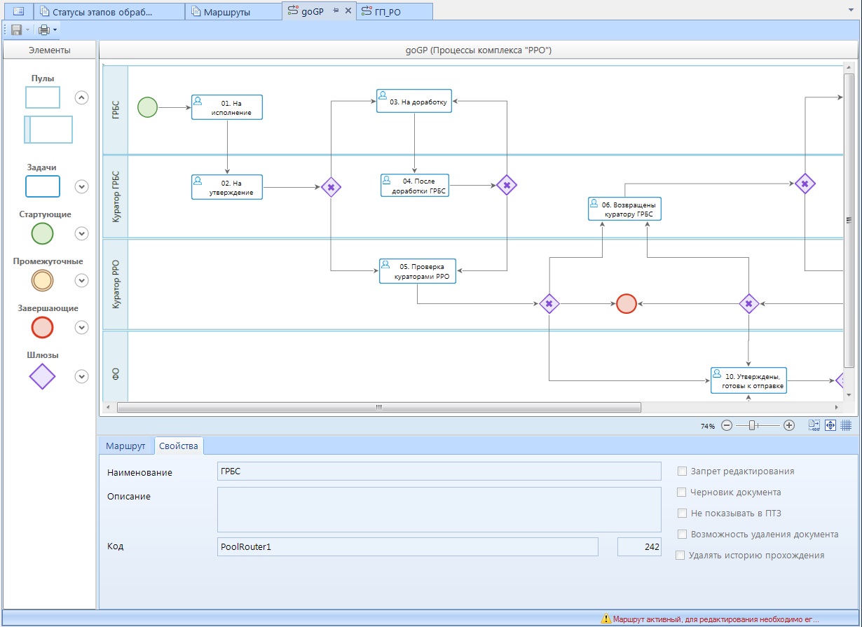
Когда пул выделен на схеме, в нижней части окна редактирования доступна вкладка Свойства со следующими его параметрами:
Наименование – наименование пула, которое отображается в левой части пула на схеме.
Описание – текстовый комментарий. Выводится в виде подсказки при наведении курсора мыши на объект.
Код – системный код пула, присваивается программой и недоступен для редактирования. Используется программой для идентификации объекта маршрута.

При размещении других объектов в границах пула, они прикрепляются к пулу, и впоследствии перемещаются вместе с ним, т.е. при перемещении пула не покидают его границ.

Схема может содержать один или несколько пулов или не содержать ни одного.