Простые события
Простые события не имеют триггеров и не влияют на другие события. Чаще всего они используются для обозначения точки начала и завершения процесса.
Простое стартовое событие
Простые стартовые события служат отправной точкой процессов, не имеющих внешних воздействий. То есть это стартовое событие с неопределенными условиями постановки документов на маршрут.
При выделении элемента Старт процесса на схеме внизу окна редактирования становятся доступны его параметры, сгруппированные по вкладкам.
Вкладка Свойства содержит основные параметры:
- Наименование – наименование объекта.
- Описание – текстовый комментарий с дополнительной информацией. Выводится в виде подсказки при наведении курсора мыши на объект.
- Код – системный код объекта, присваивается программой и недоступен для редактирования. Используется программой для идентификации объекта маршрута.
- Комментарий – признак, указывающий на возможность или необходимость ввода комментария при старте маршрута. Может принимать следующие значения:
- Отсутствует – при старте маршрута нет возможности ввести комментарий.
- Не обязательно – при старте маршрута есть возможность ввести комментарий, но его ввод не обязателен.
- Обязательно – обязательный ввод комментария при старте маршрута.
На вкладке Исходящие потоки указывается статус (доступно добавление только одного статуса), который присваиваются потоку в момент запуска процесса, с которым могут быть связаны определенные действия и контроли. Если статус на данной вкладке не указан, то по умолчанию каждому потоку операций будет присваиваться статус «Начало маршрута».
В левую часть вкладки добавляется статус, выбирается из справочника «Статусы этапов обработки» (подробнее в разделе Статусы этапов обработки документов). В правой части вкладки к статусу при необходимости привязываются определенные действия и контроли:
- Действие (приложение) – действия, которые выполняются с помощью клиентского приложения при постановке документов на маршрут, например, выгрузка документов, печать документов и т.д. Выбираются из справочника Действия (приложение) (подробнее в разделе Действие (приложение)).
- Контроль (сервер) – контроли, которые проверяют выполнение определенных условий при попытке поставить документ на маршрут, например, проверка наличия и корректности ЭЦП. Выбираются из справочника Контроли (сервер) (подробнее в разделе Контроли (сервер)). Если условия не выполняются, то контроль считается не пройденным, и постановка документа на маршрут не осуществляется.
При добавлении нескольких действий или контролей они выполняются в том порядке, в котором расположены в списке.
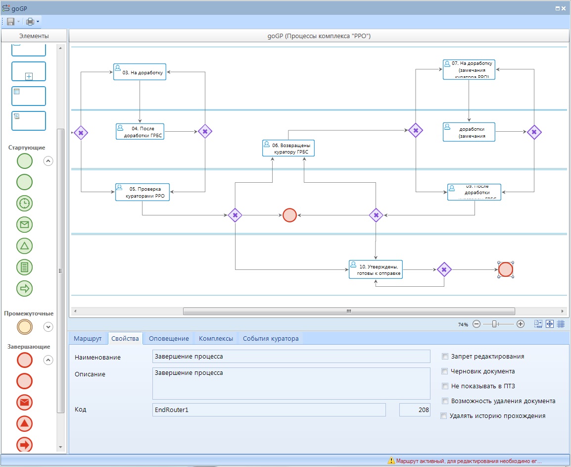
Простое завершающее событие
Простые завершающие события служат конечной точкой потоков управления в рамках процесса и не оказывают влияния на другие события.
При выделении на схеме элемента «Завершающее событие» внизу окна редактирования становятся доступны его параметры, сгруппированные по вкладкам.
Вкладка Свойства содержит основные параметры:
- Наименование – наименование объекта.
- Описание – текстовый комментарий с дополнительной информацией. Выводится в виде подсказки при наведении курсора мыши на объект.
- Код – системный код объекта, присваивается программой и недоступен для редактирования. Используется программой для идентификации объекта маршрута.
Вкладка События куратора содержит информацию по дополнительным действиям, которые будут выполняться при осуществлении принудительного завершения маршрута куратором. При добавлении новой строки в колонке Событие указывается кураторское действие «Завершение маршрута», в колонке Действие указывается необходимое для выполнения действие из справочника «Действия (сервер)» (подробнее в разделе Действия (сервер)).